Architecture
The Migration Assistant architecture is based on the use of an AWS Cloud infrastructure, but most tools are designed to be cloud independent. A local containerized version of this solution is also available.
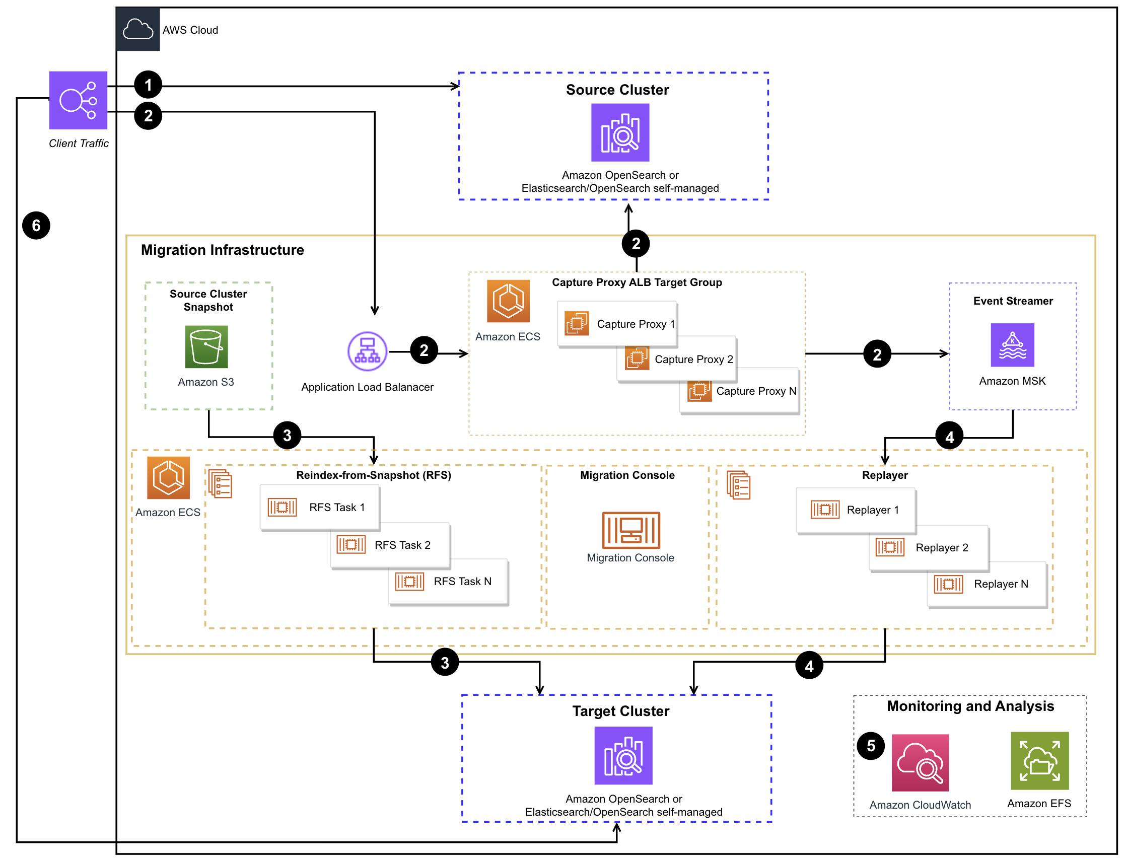
The design deployed on AWS uses the following architecture.

Each node in the diagram correlates to the following steps in the migration process:
- Client traffic is directed to the existing cluster.
- An Application Load Balancer with capture proxies relays traffic to a source while replicating data to Amazon Managed Streaming for Apache Kafka (Amazon MSK).
- Using the migration console, a point-in-time snapshot is taken. Once the snapshot completes, the Metadata Migration Tool is used to establish indexes, templates, component templates, and aliases on the target cluster. With continuous traffic capture in place,
Reindex-from-Snapshotmigrates data from the source. - Once
Reindex-from-Snapshotis complete, captured traffic is replayed from Amazon Managed Streaming for Apache Kafka (Amazon MSK) to the target cluster by Traffic Replayer. - Performance and behavior of traffic sent to the source and target clusters are compared by reviewing logs and metrics.
- After confirming that the target cluster’s functionality meets expectations, clients are redirected to the new target.