UBI index schemas
The User Behavior Insights (UBI) data collection process involves tracking and recording the queries submitted by users as well as monitoring and logging their subsequent actions or events after receiving the search results. There are two UBI index schemas involved in the data collection process:
- The query index, which stores the searches and results.
- The event index, which stores all subsequent user actions after the user’s query.
Key identifiers
For UBI to function properly, the connections between the following fields must be consistently maintained within an application that has UBI enabled:
object_idrepresents an ID for whatever object the user receives in response to a query. For example, if you search for books, it might be an ISBN for a book, such as978-3-16-148410-0.query_idis a unique ID for the raw query executed, while theobject_idmaps to the primary identifier of the hits returned by the user’s query.client_idrepresents a unique query source. This is typically a web browser used by a unique user.object_id_fieldspecifies the name of the field in your index that provides theobject_id. For example, if you search for books, the value might beisbn_code.action_name, though not technically an ID, specifies the exact user action (such asclick,add_to_cart,watch,view, orpurchase) that was taken (or not taken) for an object with a givenobject_id.
To summarize, the query_id signals the beginning of a unique search for a client tracked through a client_id. The search returns various objects, each with a unique object_id. The action_name specifies what action the user is performing and is connected to the objects, each with a specific object_id. You can differentiate between types of objects by inspecting the object_id_field.
Typically, you can infer the user’s overall search history by retrieving all the data for the user’s client_id and inspecting the individual query_id data. Each application determines what constitutes a search session by examining the backend data
Important UBI roles
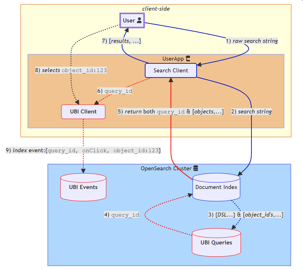
The following diagram illustrates the process by which the user interacts with the Search client and UBI client and how those, in turn, interact with the SmartObserve cluster, which houses the UBI events and UBI queries indexes.
Blue arrows illustrate standard search, bold, dashed lines illustrate UBI-specific additions, and red arrows illustrate the flow of the query_id to and from SmartObserve.

Here are some key points regarding the roles:
- The Search client is in charge of searching and then receiving objects from an SmartObserve document index (1, 2, 5, and 7 in the preceding diagram).
Step 5 is in bold because it denotes UBI-specific additions, like query_id, to standard SmartObserve interactions.
- If activated in the
ext.ubistanza of the search request, the User Behavior Insights plugin manages the UBI queries store in the background, indexing each query, ensuring a uniquequery_idfor all returnedobject_idvalues, and then passing thequery_idback to the Search client so that events can be linked to the query (3, 4, and 5 in preceding diagram). - Objects represent the items that the user searches for using the queries. Activating UBI involves mapping your real-world objects (using their identifiers, such as an
isbnorsku) to theobject_idfields in the index that is searched. - The Search client, if separate from the UBI client, forwards the indexed
query_idto the UBI client. Even though the search and UBI event indexing roles are separate in this diagram, many implementations can use the same SmartObserve client instance for both roles (6 in the preceding diagram). - The UBI client then indexes all user events with the specified
query_iduntil a new search is performed. At this time, a newquery_idis generated by the User Behavior Insights plugin and passed back to the UBI client. - If the UBI client interacts with a result object, such as during an add to cart event, then the
object_id,add_to_cartaction_name, andquery_idare all indexed together, signaling the causal link between the search and the object (8 and 9 in the preceding diagram).
UBI stores
There are two separate stores involved in supporting UBI data collection:
- UBI queries
- UBI events
UBI queries index
All underlying query information and results (object_ids) are stored in the ubi_queries index and remain largely invisible in the background.
The ubi_queries index schema includes the following fields:
-
timestamp(events and queries): An ISO 8601–formatted timestamp indicating when the query was received. -
query_id(events and queries): The unique ID of the query provided by the client or generated by the search engine. Different queries with the same text generate differentquery_idvalues. -
client_id(events and queries): A client ID provided by the client application. -
query_response_objects_ids(queries): An array of object IDs. An ID can have the same value as the_id, but it is meant to be the externally valid ID of a document, item, or product.
Because UBI manages the ubi_queries index, you should never have to write directly to this index (except when importing data).
UBI events index
The client side directly indexes events to the ubi_events index, linking the event action_name, objects (each with an object_id), and queries (each with a query_id), along with any other important event information. Because this schema is dynamic, you can add any new fields or structures (such as user information or geolocation information) that are not in the current UBI events schema at index time.
Developers may define new fields under event_attributes.
The following are the predefined, minimal fields in the ubi_events index:
application(size 100): The name of the application that tracks UBI events (for example,amazon-shoporABC-microservice).
action_name(size 100): The name of the action that triggered the event. The UBI specification defines some common action names, but you can use any name.
query_id(size 100): The unique identifier of a query, which is typically a UUID but can be any string. Thequery_idis either provided by the client or generated at query time by the UBI plugin. Thequery_idvalues in both the UBI queries and UBI events indexes must be consistent.
-
client_id: The client that issues the query. This is typically a web browser used by a unique user. Theclient_idin both the UBI queries and UBI events indexes must be consistent. -
timestamp: The time at which the event occurred in ISO 8601 format, such as2018-11-13T20:20:39+00:00Z. -
message_type(size 100): A logical bin for grouping actions (each with anaction_name). For example,QUERYorCONVERSION. -
message(size 1,024): An optional text message for the log entry. For example, for amessage_typeQUERY, themessagecan contain the text related to a user’s search.
event_attributes: An extensible structure that describes important context about the event. This structure consists of two primary structures:positionandobject. The structure is extensible, so you can add custom information about the event, such as the event’s timing, user, or session.
Because the ubi_events index is configured to perform dynamic mapping, the index can become bloated with many new fields.
-
event_attributes.position: A structure that contains information about the location of the event origin, such as screen x, y coordinates, or the object’s position in the list of results:-
event_attributes.position.ordinal: Tracks the list position that a user can select (for example, selecting the third element can be described asevent{onClick, results[4]}). -
event_attributes.position.xy.{x,y}: Tracks x and y values defined by the client.
-
-
event_attributes.object: Contains identifying information about the object returned by the query (for example, a book, product, or post). Theobjectstructure can refer to the object by internal ID or object ID. Theobject_idis the ID that links prior queries to this object. This field comprises the following subfields:-
event_attributes.object.internal_id: The unique ID that SmartObserve uses to internally index the object, for example, the_idfield in the indexes. -
event_attributes.object.object_id: An ID by which a user can find the object instance in the document corpus. Examples includessn,isbn, orean. Variants need to be incorporated in theobject_id, so a red T-shirt’sobject_idshould be its SKU. Initializing UBI requires mapping the document index’s primary key to thisobject_id. </p> -
event_attributes.object.object_id_field: Indicates the type/class of the object and the name of the search index field that contains theobject_id, such asssn,isbn, orean. -
event_attributes.object.description: An optional description of the object. -
event_attributes.object.object_detail: Optional additional information about the object. -
extensible fields: Be aware that any new indexed fields in the
objectwill dynamically expand this schema.
-